Bidirectional MIDI communication
Grid modules by default send out MIDI data with the MIDI action blocks, which are configured on the various events.
In different environments - Digital Audio Workstations, VST Plugins, Host software - usually a MIDI out, transmit or a similar setting can be found. This setting will send back the changed MIDI data to the device, which has an active mapping with the changed parameter. Sometimes a parameter is not only controlled by Grid, but you change it with your keyboard or mouse. If you want to send back MIDI data to Grid, you have to find and enable this setting.
Using the MIDI RX Callback in the System Element Setup
To handle incoming MIDI messages, you need to use the following callback function in the System element's Setup:
self.midirx_cb(self, header, event)
header Parameter
The header parameter is useful for filtering incoming messages.
We typically use header[1] = 13, which means the message is coming from a DAW, synth, or other external gear.
event Table Structure
event[1]: Channel (0–15)event[2]: Command (e.g., CC: 176, Note On: 144)event[3]: Param1 (usually the CC or Note number)event[4]: Param2 (usually the value)
Simple Examples
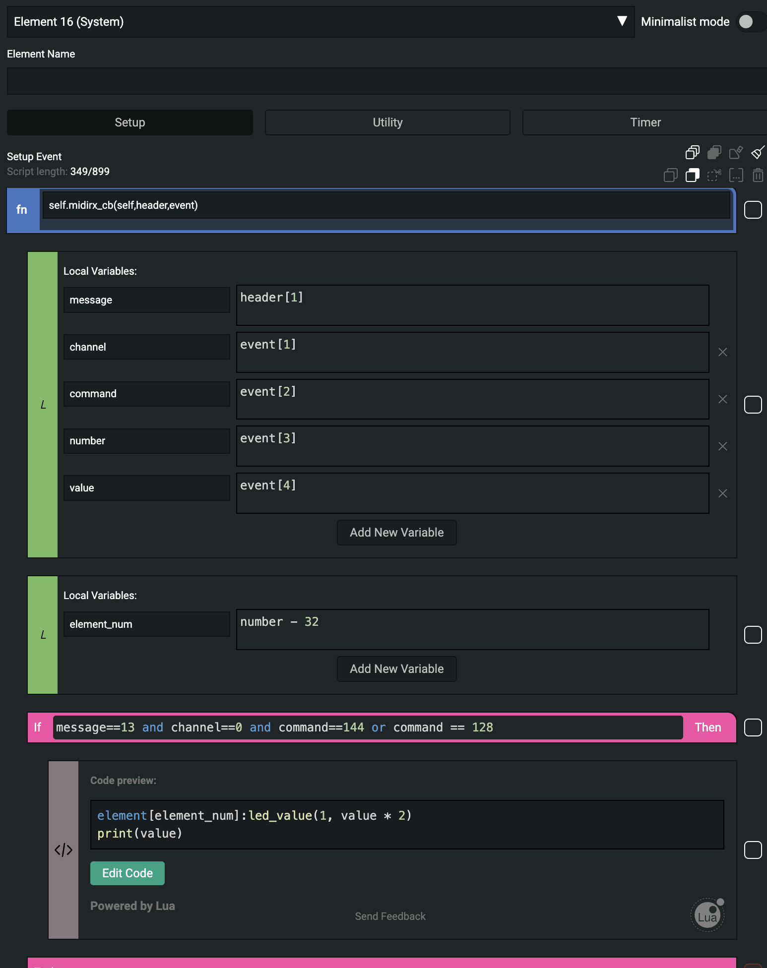
Example: Dynamic MIDI RX Mapping for BU16
You can upload the BU16 MIDIRX to the System element, which is ideal for dynamic factory profiles.
When you plug in one BU16 module, the first button (element 0) sends a MIDI Note On message (144) with note G#0 (32).
Since the controller sends note 32 and the DAW responds on the same note, you need to use element_number offset set to -32.
This ensures that the first button (element 0) LED reflects the correct state based on the incoming note value.

self.midirx_cb = function(self, header, event)
local message, channel, command, number, value = header[1], event[1], event[2], event[3], event[4]
local element_num = number - 32
if message == 13 and channel == 0 and command == 144 or command == 128 then
element[element_num]:led_value(1, value * 2)
print(value)
end
end
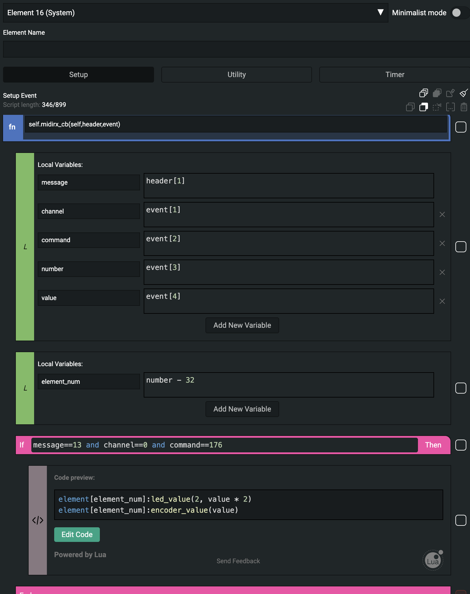
Example: EN16
You can upload the EN16 MIDIRX to the System element, which is ideal for dynamic factory profiles.
The encoder rotation on the EN16 sends Control Change (CC) messages with command 176.
The incoming MIDI message changes the element LED intensity and also the encoder value.
Since the controller sends note 32 and the DAW responds on the same CC, you need to use element_number offset set to -32.
This ensures that the first encoder (element 0) LED reflects the correct state based on the incoming CC value.

self.midirx_cb = function(self, header, event)
local message, channel, command, number, value = header[1], event[1], event[2], event[3], event[4]
local element_num = number - 32
if message == 13 and channel == 0 and command == 176 then
element[element_num]:led_value(2, value * 2)
element[element_num]:encoder_value(value)
end
end
Example: How to Receive Program Change Messages with Encoder
1. Load the Correct Profile
- Load the profile from Profile Cloud: "midi rx program change".
2. Enable Advanced Editing
- In the editor (top-right corner), turn OFF Minimalist Mode.
- Go to:
- Encoder → Setup
- You will see the code blocks.
3. Understand the Parameters
parameter == 0
→ corresponds to Program Change (Pgm1) in Ableton.self.cc == 1
→ means the encoder sends on CC 1.
4. Prepare Ableton Live
- Open Preferences → MIDI.
- Enable:
- ✅ Track
- ✅ Sync
- Enable these for the MIDI port connected to Grid.
5. Send Program Change from Ableton
- Create a new MIDI Track.
- Create a MIDI Clip.
- Start the clip.
- Insert Program Change messages:
- Bank: 1 Sub
- Programs: 1 / 2 / 3 (or as needed)
6. Set the MIDI Channel (Optional)
- In the code: channel == 0
means MIDI Channel 1.
- Change this value if you want to receive messages on another channel.
Receiving Sysex
Usually, you have a custom SysEx implementation. You can use this function, which listens to MIDI SysEx messages. From there, you can parse them and, for example, use them to update Element values.
self.sysexrx_cb = function(self, header, sysex)
print(sysex)
end
Example:
self.sysexrx_cb = function(self, header, sysex)
-- Convert hex string to bytes
local bytes = {}
for hex_byte in sysex:gmatch("%x%x") do
bytes[#bytes + 1] = tonumber(hex_byte, 16)
end
-- Extract data
local data = {}
for i = 5, #bytes - 1 do
data[#data + 1] = bytes[i]
end
print("Manufacturer:", bytes[2])
print("Device ID:", bytes[3])
print("Command:", bytes[4])
print("Data bytes:", #data)
-- Print data
if #data > 0 then
for i = 1, #data do
print("Data[" .. i .. "]:", data[i])
end
end
end